关闭MathType 7.4强制更新窗口
方法一在注册表中删除文件,win + R进入运行,输入regedit进入注册表,删除以下文件找到\HKEY_CURRENT_USER\SOFTWARE\Install Options,删除文件Option7.4找到\HKEY_CURRENT_USER\SOFTWARE\Java...
只需一个工具,管理 13+网盘!
前言:网盘的管理就像使用一台电脑那么简单,你还会觉得难吗?腾飞 Webos 私有云使用平台:全平台这款工具虽然不开源,但是免费,虽然也有付费方案,这里我们基本上用不到,所以今天就是主要介...
泰裤辣!手机指纹远程解锁电脑,还能传输文件和开关机
前言随着科技的不断进步,越来越多的电脑支持指纹解锁。相比传统的密码解锁方式,指纹解锁更加便捷和安全。可这个功能是需要硬件支持的,大部分笔记本和台式机仍不支持指纹解锁,若想要指纹解锁...
phpstorm 全网唯一的激活方案,轻松激活至 2099 年!
先看激活图1、安装教程1、去官网下载phpstorm:https://www.jetbrains.com/phpstorm/download/#section=windows2、然后根据安装引导一步一步完成安装即可,完成后打开 phpstorm ,看到如下效果...
DiskGenius5.4&5.5 专业注册版
官网地址:DiskGenius软件简介:DiskGenius是一款硬盘分区及数据恢复软件。它是在最初的DOS版的基础上开发而成的。Windows版本的DiskGenius软件,除了继承并增强了DOS版的大部分功能外(少部分...
局域网共享精灵(共享神器)
软件介绍:局域网共享精灵是一款专门用于局域网环境的电脑软件,方便用户们在局域网内进行文件的共享和传输以及打印机的共享,只需简单的连接后即可使用,能够帮助用户大大提升工作效率。局域网...
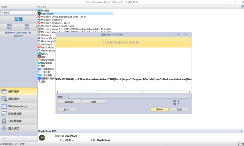
Revo Uninstaller Pro(一款强大的软件卸载工具)
说到电脑上的软件卸载工具,相信朋友们都知道不少.最常用的当然是电脑自带的卸载工具。除此之外,我们用得比较多的可能是某管家某卫士的软件管家之类。而专业的卸载软件,如Geek Uninstaller、U...
DirectX_Repair修复电脑dll缺失
有时候电脑上在使用一个软件的时候,启动会提示缺失某个dll文件,导致软件无法使用,这个时候只需要修复一下电脑的dll支持库即可,网上很多修复软件都要收费,更加离谱的是,修复c++运行库,还...
12款常用的电脑硬件检测小工具,备在你的u盘里,早晚会用的上。
电脑硬件检测工具有哪些?现在有很多主要针对CPU、硬盘、显卡、屏幕等进行检测的小工具,今天只介绍几款比较常用的12款,请收藏好哟。今天推荐几个比较好用的12 个小工具,新电脑验货,查硬件信...
Navicat 16永久激活破解教程
“Navicat”是一套可创建多个连接的数据库管理工具,用以方便管理 MySQL、Oracle、PostgreSQL、SQLite、SQL Server、MariaDB 和 MongoDB 等不同类型的数据库,它与阿里云、腾讯云、华为云、Amaz...















